想成为视频博主,但不知道要怎么配音?不知道大家有没有发现,现在很多短视频都会用到配音,一个有趣的配音可以为你的视频增色不少,因此,配音可以说是成为短视频博主的一个必备技能了。
下面小编就介绍4个好用的配音工具,不知道怎么配音的小伙伴就接着往下看看吧!

推荐工具一:“剪映”
这个工具除了用来剪辑之外,也是可以用于配音的,其中内置了地方方言、童声等声音,声音选择多样,不过它的每个文本条的字数是有限制的。
【操作指南】
打开剪映——点击【开始创作】——【新建文本】,将需要配音的内容输入到文本框中——选择【文本朗读】,选择好想要的音色——选择【导出】即可。

推荐工具二:“Pr”
提到pr大家应该是不陌生的,这是Adobe官方推出的一个视频剪辑软件,它同样可以用来配音。不过它不是通过文本输入的方式来完成配音,而是需要我们语音输入,之后再在软件中进行调整,进而达到我们想要的效果了。
【操作指南】
运行Pr——点击【窗口】——【工作区】——【效果】——点击调音台中的【R】图标即可开始录音,并且在调音台中进行声音的调整。

推荐工具三:第三方配音软件
我们也可以借助一些第三方软件来帮助我们快速完成配音。布谷鸟配音就是一款专业的配音软件,它其中配置了多款主播声音,每一款声音都标注了适用的场景,比如教育培训、新闻播报、影视解说等多种场景,这样我们就可以根据它提供的场景来选择,节省了逐个点击试音的时间,且配音效果自然,贴合真人。
【操作指南】
打开布谷鸟配音——点击【智能配音】——将需要配音的文本输入到文本框中后,选择需要的主播类型——调整主播音量、语速、语调等参数——点击【开始转换】。

此外,该软件也有手机端的应用,小伙伴么如果习惯使用手机进行配音的话,也可以尝试一下它的手机端应用,操作步骤跟电脑端也是类似的。
打开软件后即可输入需要配音的文本,之后点击下图中的红框即可选择需要的主播类型,完成后点击【开始配音】即可。

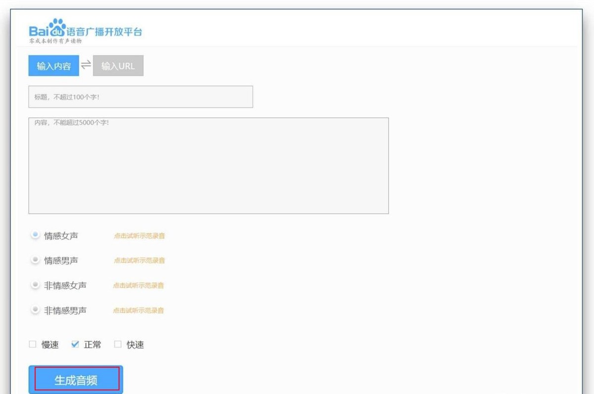
推荐工具四:“百度语音广播开放平台”
这是一个文字转语音的网站,它同样配置了多种声音供我们选择,一共有情感女声、情感男声、非情感女声、非情感男声四种语音类型。但是这个平台是无法直接将音频导出的,需要我们自己录屏进行提取。
【操作指南】
打开该软件——在文本框中输入配音文本——选择想要的音色以及语速——点击【生成音频】即可。

这就是我今天跟大家分享的四款配音工具了,大家看完之后知道怎么给视频配音了吗?如果觉得本篇文章对你有所帮助的话,也可以动动手指转发给你的朋友哦!
